Invoice Table (102K)
Ivoice Form (71K)
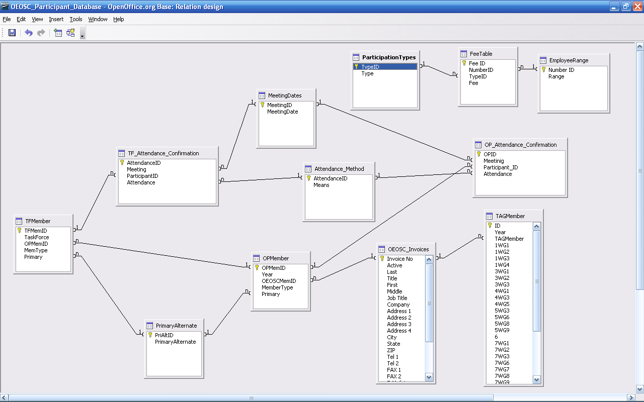
Relationships (68K)
Board Member Form (97K)
Board Attendance (84K)
OP Attendance (83K)
TF Meeting Attendance (87K)
TAG Attendance Form (78K)